



Linux 内核代码用什么编辑器?

分享过怎么学习 Linux 内核代码的思路,当时顺便提了一点,奇伢是用 vscode 看内核代码。有同学对此提出了疑问:
-
vscode 看 Linux 代码不卡吗? -
vscode 符号跳转怎么老有问题? -
windows 开发 Linux 项目好麻烦,总是要手动同步代码?
其实,上面提出的三点疑问,合理配置 vscode 是可以完美解决的。今天就以 Linux 内核源码为例,分享一下超大项目源码的源码开发阅读的姿势。

思考遇到的几个问题

我们经常遇到两个问题:
-
本地电脑存在瓶颈,单机性能有限,毕竟资金紧缺? -
一般电脑安装的都是 windows 或者 mac 图形支撑好的系统,而开发的项目又必须是 Linux 上编译运行?
如果本机直接用 vscode ,势必会遇到上面的问题。比如 Linux 代码量巨大,本机性能是 hold 不住,编辑器建立内存的索引非常庞大,既要吃内存又要吃 CPU 。对于编译,那就更麻烦了,涉及到手动的同步。
我们经常怎么解决它?
-
纵向优化电脑,给自己电脑加个内存条,换个 cpu ,这个思路是可以的,但是它永远存在性能瓶颈。这还真不是钱的问题; -
对于平台依赖,以前的实践是 windows 下编辑,然后用 scp 或者其他同步工具,把代码同步到另外一台 Linux 下去编译,很麻烦;
怎么才能彻底解决它?
奇伢的最佳实践:vscode 远程开发,利用多机性能;

怎么做才能解决单机的瓶颈和平台依赖?

解决单机瓶颈的思路非常简单,那就是分布式、多机部署。
我的使用姿势是本机打开一个 vscode ,但是代码放在远程主机,远程主机是一台性能强劲的 Linux 服务器,速度杠杠的。
这样的好处就是把资源消耗的压力分摊到远程主机,本机的消耗非常少,再大的项目也非常稳定。
第二个好处就是平台的无缝切换,即使你使用的是 windows 机器,也能非常丝滑的进行 Linux 项目的开发,代码编辑,项目编译无感切换。
远程主机是一台 32 核 128 G SSD 盘 的服务器,跑个 Linux 源代码的解析那还不是绰绰有余。
有童鞋问,这服务器哪里来?
答:你不是在上班嘛。公司的。
并且这种开发方式能够让你的电脑不用再焦虑,把纵向优化的思路转变成横向的扩展之后,你的瓶颈将不复存在。你的本机只做一个界面即可。
效果展示:


怎么配置 vscode 远程开发?

讲了那么多,我们接下来看看怎么实践。怎么配置这个呢?下面以 Linux 源码为例,手把手教你配置。
准备 Linux 主机
这是我们的远程主机,性能怎么好怎么来。当然,如果只是为了跨平台,其实可以是虚拟机。
远程主机安装 global 工具
注意,是在远程主机上安装哦,为了更好,更快的解析我们的符号表。下面是 ubuntu 的命令,其他的 Linux 系统可以查一下,比如 centos 是 yum 安装。
apt install global
安装完之后,确认两个二进制文件,global, gtags, 一般在 /usr/bin/ 目录下。有这两个文件,就说明 OK 。
Linux 源码下载
这个自行去 Github 或者其他镜像网站上下载即可。Github 地址:https://github.com/torvalds/linux.git
下载之后,放到远程的目录即可:
root@ubuntu20:/mnt/opensource/linux-3.10# pwd
/mnt/opensource/linux-3.10
vscode 安装 Remote-SSH 插件
现在有主机,有代码了,怎么才能让 vscode 具备连接远程主机的能力呢?
vscode 远程连接主机主要是依赖于微软提供的插件 Remote-SSH。

安装完插件之后,vscode 就具备了连接远程主机的能力。在左下角有个符号 >< ,点击它就能选择连接哪个远程主机。连接上了之后,会重新开一个窗口,左下角也会显示。


这里顺便提一下,微软一共发布了三款远程连接的插件:
-
Remote - Containers -
Remote - SSH -
Remote - WSL
名字上也很容易区分,就是支持连接容器,SSH主机,WSL子系统。
安装 C/C++ GNU Global 插件
好,现在万事俱备了。下一步就是把符号解析的事情准备好,你就能享受快速的源代码阅读体验了。
首先我们连接上远程主机,注意:这个时候会重新打开一个窗口,而不是在本地安装。

当然,C/C++ 插件也最好安装一下。
划重点:一定要先连接上主机,然后再安装 GNU Global 插件哦。一定是在远程主机上安装。
vscode 配置 global 路径
vscode 的配置(ssh)里,输入以下配置:

在 vscode 的 settings.json 配置里,指定 global 的相关路径。
"gnuGlobal.globalExecutable": "/usr/bin/global",
"gnuGlobal.gtagsExecutable": "/usr/bin/gtags",
// 指明生成的符号表存放在哪个位置
"gnuGlobal.objDirPrefix": "/mnt/.global"
注意:"gnuGlobal.objDirPrefix" 的路径必须要手动创建好,如果不存在,会导致后续 Rebuild 的失败。
测试是否成功执行远程主机上的 Gtags
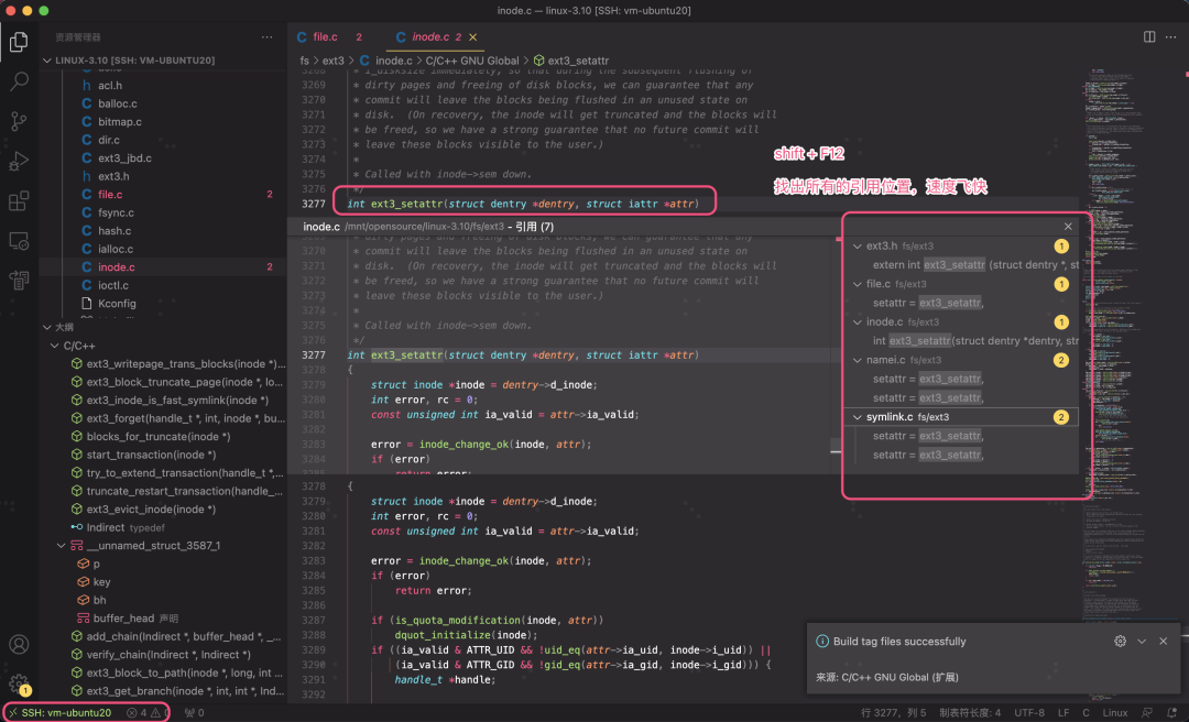
好啦,现在插件安装完成了。测试一下安装配置的是否正确。shift + command + P 把命令面板掉出来,执行 Global: Show GNU Global Version 命令,看是否能成功显示版本。在右下角显示版本号,那么就说明一切就绪:
global (GNU GLOBAL) 6.6.4
最后一击,生成符号表
shift + command + P 把命令面板调出来,执行 Global: Rebuild Gtags Database 命令。等待右下角的通知,如果显示:
Build tag files successfully
那么就说明符号表解析完成了。符号表生成成功会在 "gnuGlobal.objDirPrefix" 的路径里生成三个文件:
root@ubuntu20:/mnt/opensource/linux-3.10# ll -lh /mnt/.global/mnt/opensource/linux-3.10/
total 395M
drwxr-xr-x 2 root root 4.0K Feb 14 19:06 ./
drwxr-xr-x 3 root root 4.0K Feb 14 18:33 ../
-rw-r--r-- 1 root root 7.6M Feb 14 19:06 GPATH
-rw-r--r-- 1 root root 278M Feb 14 19:06 GRTAGS
-rw-r--r-- 1 root root 109M Feb 14 19:06 GTAGS
好了,上面的搞完,就可以愉快的使用 vscode 看源码了,速度非常快。

好啦,现在你可以尽情享受 Linux 代码的阅读开发了,既能享受图形界面的便捷,又能无缝的进行 Linux 的开发。而且不用在受限于本机电脑的资源瓶颈,具有无限的扩展空间。

总结

-
单机总是存在瓶颈,纵向优化它总有极限,并且价格不菲; -
既要图形界面的便捷?又要无缝切换 Linux 开发模式?远程开发是个不错的体验; -
vscode 使用插件来实现远程开发,本机电脑作为一个界面,符号解析放在远程主机,真正做到横向扩展,理论上性能无上限; -
Linux 源代码的解析放到远程主机,vscode 远程连接,源代码的阅读流畅丝滑,开发体验完美;
<END> 程序员专属卫衣
商品直购链接 ?
脚本之家严选 , 交易担保 , 放心买 , 程序员极客连帽卫衣 小程序
推荐阅读:
每日打卡赢积分兑换书籍入口


文章评论