
一、前言
之前对wordpress这款cms有点了解,也搭建过几次,但是并没上传过第三方的主题,今天我们来一起聊聊上传主题时遇到的坑。

二、搭建过程
1、废话不多说,本次实验环境为CentOS7 wordpress-5.2.2-zh_CN,相信大家对于搭建apache php mysql环境应该不陌生,这里直接跳过,下面进入正题,搭建好环境后,上传好源码,我们首先进行解压,然后安装,安装界面如下。

2、这里需要注意下要先创建一个wordpress的库,继续。

3、点击提交后,发现报错,无法创建并写入配置文件。

4、这里我们去看下,目录里并没有出现这个wp-config.php的文件。

5、那么我们自行创建一个wp-config.php文件,并保存,安装成功


6、首先我们来先看下这款大佬分享的主题。


7、我们进入后台,这里需要注意,这款主题分为一个主框架主题和一个子主体,我们需要分别压缩成zip文件进行上传,这里我们需先上传框架主题。

8、继续,发现报错,权限的问题,我们给下权限。


9、再次报错,提示需要FTP,这里因为马虎,忘了截图,为了省事,不在截图,望见谅。
简单解释下原因:这是本地权限的问题,apache2运行的用户是www-data,而非当前用户,即使当前用户权限很高,也会如此,这里我们直接在配置文件wp-config.php后面添加以下代码,
原理是直接在上传的时候把权限修改了。
define("FS_METHOD", "direct");
define("FS_CHMOD_DIR", 0777);
define("FS_CHMOD_FILE", 0777);

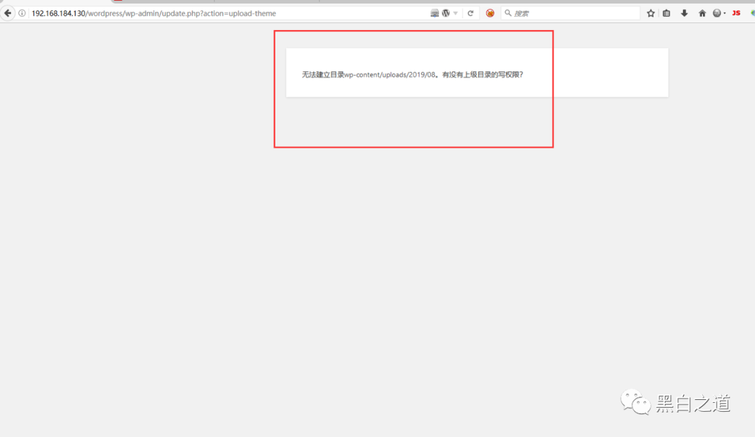
10、继续,发现又报错了,f**k,还是权限问题。

11、这里为了方便和演示,直接爆满权限,真实环境中请谨慎配置权限,否则造成的后果与楼主无关。

12、再次安装,发现已经OK。

13、继续上传另一个子主题,发现基本OK,如果还报错,应该是权限,继续配置即可。


14、看下效果。

好了今天的分享到这里,如有错误欢迎指教。


文章评论